Aktuelles
Nutzen aus der Digitalisierung
Auch für kleine und mittelständische Unternehmen machbar

Eine typische Aufgabenstellung für metallverarbeitende Betriebe, auch solcher mit spanender Bearbeitung, ist das Kalkulieren von Angeboten und nachfolgend die Steuerung/Überwachung der Produktion.
Unterschiedlichste Anfragen erreichen die Firmen heute per Telefon, Fax, E-Mail oder Kontaktformular, wobei der Anfrager erwartet, umgehend ein konkretes Angebot zu erhalten.
Das stellt gerade die kleineren Unternehmen vor Probleme:
Wie kann man es schaffen, fakten-basierend und quasi „in Echtzeit“ ein Angebot sauber durchzukalkulieren? Und darauf aufbauend die Produktion zu planen?
Wer beantwortet die Fragen, wieviel Zeit für Personal und oder Maschinen benötigt wird? Wieviel Material gebraucht wird? Welche Zuschläge anzusetzen sind?
Früher reichte dazu der Erfahrungsschatz des Betriebsmeisters oder der Kollegen im Vertrieb aus, um trotz einer „Pi mal Daumen“-Kalkulation zu einem relevanten Angebot zu gelangen, das auch in die Produktion überführt werden konnte sowie später der Nachkalkulation standhielt.
Verschiedene Marktfaktoren lassen diese Vorgehensweise heutzutage jedoch vielfach nicht mehr zu, es fehlt in der schnelllebigen Zeit einfach die Ruhe hierzu.

Doch Maschinendatenerfassung und Zeitmessung „nebenbei“ ist im kleinen Betrieb fast nicht machbar. Zählerstände von Hand zu ermitteln ist zudem aufwändig, fehleranfällig und oft nur eine zeitlich einmalige Tagesbetrachtung.
Große, umfassende Software-Lösungen sind demgegenüber ebenfalls nicht zielführend, weil ihre Integration ins Unternehmen und der notwendige Schulungsaufwand für Mitarbeiter den Rahmen des Möglichen sprengt. Diese Form von „Kanonen auf Spatzen“ schreckt kleinere Unternehmen ab.
Benötigt wird also eine Lösung mit nicht zu aufwändiger Technik, geringer Personalintensität, einfacher Erlern- und Bedienbarkeit, die die geforderten Daten (und eben nur die) von den Maschinen ins Büro bringt und bei allen Mitarbeitern Akzeptanz findet.
Genau in dieser Situation befand sich die A & W Mauthe GmbH & Co. KG, ein mittelständisch ausgerichtetes Unternehmen in der metallverarbeitenden Industrie, das Muttern, Verbindungselemente und weitere CNC-Dreh- oder Frästeile herstellt.
Da die Problematik auch dem QS-Berater bekannt war und er die Tätigkeiten von Softwork kannte, wurde durch seine Empfehlung der Kontakt hergestellt, so dass man sich der Lösung gemeinsam widmen konnte.
Bedarfsorientierung
Letztlich geht es darum, eine zentrale Anforderung zu erfüllen: die einfache und zuverlässige Erfassung von Stückzeit und Maschinenzeiten, also eine Maschinendatenerfassung (MDE) exakt zugeschnitten auf kleine und mittelständische Firmen!
Softwork als ebenso mittelständische Softwareschmiede hat sich der Entwicklung dieser Form praxisorientierter Software verschrieben. Das beinhaltet auch, dass man sich in Zusammenarbeit mit dem Kundenunternehmen um die zugehörige Hardware und Integration des Ganzen kümmert.
Die Bausteine der Lösung: Hardware

Als hardwareseitiges Basiselement an der Maschine verwendet Softwork die „WIN“-Lösung des Herstellers Werma. Dieses WIRELESS INFORMATION NETWORK besteht aus einem Funksender je Maschine und dem Empfänger im Büro, der mittels USB- oder LAN-Kabel mit den PCs verbunden wird.
Da fast alle Maschinen heute mit einem Signalsystem ausgestattet sind, ist diese Erweiterung sehr einfach, weil unter der Lampe der Funksender angeschlossen und eine Schaltung zur Stückausgabe der Maschinen unter Nutzung der 24-Volt-Signale realisiert wird.
Über diesen Weg werden alle Maschinen mit dem Büro verbunden, wobei das Funkmodul alle Systeme auf ein Level zentralisiert und so auf eine Anzeigeart vereint.
Besonderer Clou: Nahezu alle Maschinen, die nach 1950 gebaut sind, lassen sich umrüsten; der Betrieb bleibt herstellerunabhängig!
Klassische Terminals bilden daneben die Schnittstelle zum Mitarbeiter.
Die Bausteine der Lösung: Software

VISIOsuite mit der SQL-Datenbank im Hintergrund fungiert als Zentrale zur Speicherung aller Daten. Hier laufen die übertragenen Informationen der Maschinen zusammen: Zustand des jeweiligen Signals (grün, orange, rot), Signaldauer und Stückzahlen.
Durch VISIOtime auf den Terminals wird neben der Mitarbeiter-Zeiterfassung auch die Sammlung der Zeiten und Stückzahlen angestoßen: Mit jeder „Stempelung“ bei Kommen (Tagesstart), Pause und Gehen (Tagesende) wird von jeder Maschine der aktuelle Zählerstand abgefragt. Der Mitarbeiter muss keine Zählerstände aufschreiben, berechnen oder diese von Hand eingeben! In dieser Form ist das einfach, leicht zu erlernen und wenig fehlerbehaftet, was zu hoher Akzeptanz bei den Mitarbeitern führt.
Selbst Schichtarbeit und Maschinengruppen lassen sich so abbilden.

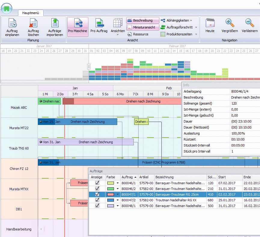
Letztlich angezeigt werden die erfassten Daten im Modul VISIOdate, quasi dem „Echtzeit-Leitstand“ und der Plantafel, die so eine fortlaufende Auftragskontrolle, revolvierende Nachkalkulation und sofortige Überführung der Daten zum Erstellen neuer Angebote ermöglichen.
Insbesondere die Anzeige der Maschinenzustände, Ist- und Soll-Stückzahlen, Vorgaben und Abweichungen gibt der Leitung jederzeit einen Überblick, ob man mit den Aufträgen im Plan oder dahinter liegt – ein riesiger Vorteil!
Durch die Import- und Export-Schnittstellen lassen sich nahezu alle anderen Softwaresysteme, z.B. ERP oder Warenwirtschaft, anbinden.
Einfache Anpassung an betriebsspezifische Abläufe, variable Masken- und Formulargestaltungen sowie die modulare Erweiterbarkeit kennzeichnen die Softwarebausteine und geben den Unternehmen Zukunfts- und Investitionssicherheit.
Erfahrungswert

Anton Mauthe, der Geschäftsführer sagt dazu:
„Heute kalkulieren wir unsere Angebote innerhalb von wenigen Minuten und versorgen den Anfrager umgehend. Im Auftragsfall stoßen wir damit die Produktionsplanung an und überwachen kontinuierlich den Stand der Aufträge. Das gibt uns und dem Kunden Gewissheit, die Termine wirklich einzuhalten. Darüber hinaus außerdem bringt uns die Nachkalkulation zusätzliche Sicherheit.“
Fazit
Angefangen mit dem Erfassen der Daten, Speicherung, Visualisierung und im ersten Schritt der Kalkulation, gefolgt von Produktionsplanung und -überwachung, Rückmeldung, Nachkalkulation und wieder Planung, hat Softwork die passende Lösung.
Getreu dem Motto „weniger ist mehr“, wurde mit geringstmöglichem Aufwand an Hard- und Software ein System etabliert, das mittelständische Unternehmen mit dem adäquaten Nutzen aus „Industrie 4.0“ versorgt, ohne zu überfordern.
Autor: Jörn Jacobs, Dipl.-Kfm., Fachjournalist, IHW Marketing GmbH
Dieser Artikel im Web
- http://www.blechnet.com/nutzen-aus-der-digitalisierung-auch-fuer-kleine-und-mittelstaendische-unternehmen-a-795717/
- https://www.fertigung.de/messe-specials/turning-days/softwork-nutzen-aus-der-digitalisierung-fuer-jedes-unternehmen-107.html
- https://technik.ihw-marketing.eu/automatisierung-software/articles/softwork001-nutzen-aus-der-digitalisierung-auch-fuer-kleine-und-mittelstaendische-unternehmen-machbar